更新记录
1.0.0(2026-03-10) 下载此版本
初版
平台兼容性
uni-app(3.6.18)
| Vue2 | Vue3 | Chrome | Safari | app-vue | app-nvue | Android | iOS | 鸿蒙 |
|---|---|---|---|---|---|---|---|---|
| √ | √ | √ | √ | √ | - | - | - | - |
| 微信小程序 | 支付宝小程序 | 抖音小程序 | 百度小程序 | 快手小程序 | 京东小程序 | 鸿蒙元服务 | QQ小程序 | 飞书小程序 | 小红书小程序 | 快应用-华为 | 快应用-联盟 |
|---|---|---|---|---|---|---|---|---|---|---|---|
| √ | √ | - | - | - | - | - | - | - | - | - | - |
其他
| 多语言 | 暗黑模式 | 宽屏模式 |
|---|---|---|
| × | × | √ |
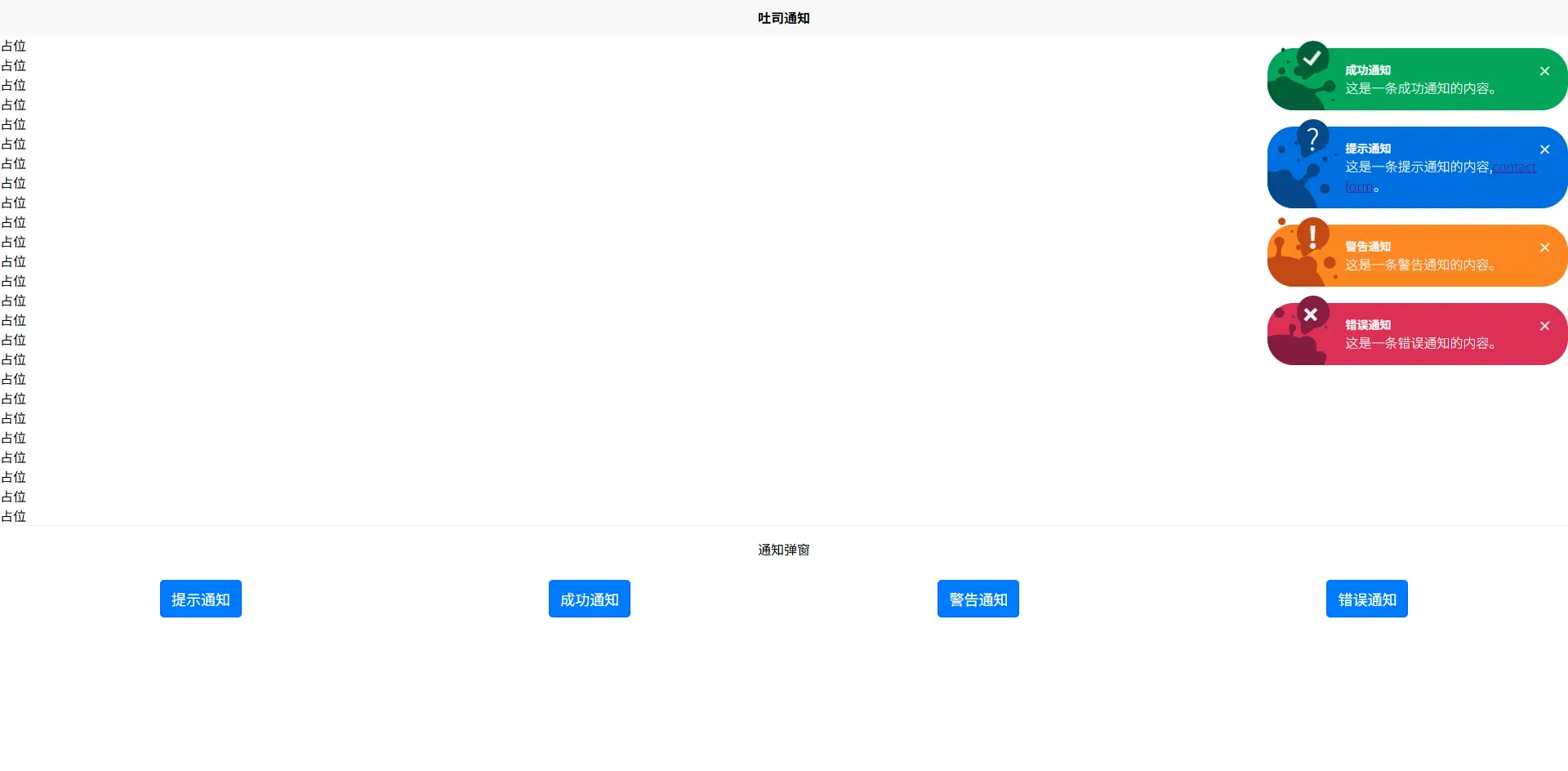
wo-toast-notice-2 通知弹窗
采用 uniapp 实现的一款简单通知弹窗,支持vue2、vue3;适配 web、H5、微信小程序(其他平台小程序未测试过,可自行尝试);
用户可下载该组件模板进行自定义开发
属性
timeLength属性
| 参数 | 类型 | 默认值 | 说明 |
|---|---|---|---|
| timeLength | number | 4000 | 弹窗显示时长(毫秒),0表示持续显示不关闭 |
timeLength: {
type: Number,
default: 4000,
},
使用示例
...
# 持续显示弹窗不关闭
<wo-toast-notice-2 :time-length="0" ref="noticeRef" />
...
使用方法
- 在需使用弹窗的页面引入组件
...
<wo-toast-notice-2 ref="noticeRef" />
...
- 通过调用组件暴露的 showToast 方法触发弹窗通知
...
import { ref } from "vue";
const noticeRef = ref();
const confirmOne = (type) => {
noticeRef.value.showToast({
type: type,
title: "提示通知",
content: '这是一条提示通知的内容,<a href="#">contact form</a>。',
});
};
...
- showToast 方法参数
- type:通知类型,有 tip、success、warning、error 四种类型
- title:弹窗标题
- content:弹窗内容
vue2使用示例
<template>
<view class="container">
<view>占位</view>
<view>占位</view>
<view>占位</view>
<view>占位</view>
<view>占位</view>
<view>占位</view>
<view>占位</view>
<view>占位</view>
<view>占位</view>
<view>占位</view>
<view>占位</view>
<view>占位</view>
<view>占位</view>
<view>占位</view>
<view>占位</view>
<view>占位</view>
<view>占位</view>
<view>占位</view>
<view>占位</view>
<view>占位</view>
<view>占位</view>
<view>占位</view>
<view>占位</view>
<view>占位</view>
<view>占位</view>
<view style="border-top: 1rpx solid #eee">
<view>
<view class="h1 flex-center">通知弹窗</view>
</view>
<view
style="
padding: 20rpx;
display: flex;
gap: 10rpx;
flex-wrap: wrap;
justify-content: center;
"
>
<button type="primary" @click="confirmOne('tip')">提示通知</button>
<button type="primary" @click="confirmTwo('success')">成功通知</button>
<button type="primary" @click="confirmThree('warning')">
警告通知
</button>
<button type="primary" @click="confirmFour('error')">错误通知</button>
</view>
</view>
<wo-toast-notice-2 ref="noticeRef" />
</view>
</template>
<script>
export default {
methods: {
confirmOne(type) {
this.$refs.noticeRef.showToast({
type: type,
title: "提示通知",
content: '这是一条提示通知的内容,<a href="#">contact form</a>。',
});
},
confirmTwo(type) {
this.$refs.noticeRef.showToast({
type: type,
title: "成功通知",
content: "这是一条成功通知的内容。",
});
},
confirmThree(type) {
this.$refs.noticeRef.showToast({
type: type,
title: "警告通知",
content: "这是一条警告通知的内容。",
});
},
confirmFour(type) {
this.$refs.noticeRef.showToast({
type: type,
title: "错误通知",
content: "这是一条错误通知的内容。",
});
},
},
};
</script>
<style scoped>
.h1 {
font-size: 1em;
text-align: center;
padding: 1em 0;
}
.flex-center {
display: flex;
justify-content: center;
align-items: center;
}
.tip-popup {
width: 560rpx;
height: max-content;
border-radius: 20rpx;
background: #fff;
}
.tip {
color: #333;
font-size: 28rpx;
font-weight: 600;
}
</style>
vue3使用示例
<template>
<view class="container">
<view>占位</view>
<view>占位</view>
<view>占位</view>
<view>占位</view>
<view>占位</view>
<view>占位</view>
<view>占位</view>
<view>占位</view>
<view>占位</view>
<view>占位</view>
<view>占位</view>
<view>占位</view>
<view>占位</view>
<view>占位</view>
<view>占位</view>
<view>占位</view>
<view>占位</view>
<view>占位</view>
<view>占位</view>
<view>占位</view>
<view>占位</view>
<view>占位</view>
<view>占位</view>
<view>占位</view>
<view>占位</view>
<view style="border-top: 1rpx solid #eee">
<view>
<view class="h1 flex-center">通知弹窗</view>
</view>
<view
style="
padding: 20rpx;
display: flex;
gap: 10rpx;
flex-wrap: wrap;
justify-content: center;
"
>
<button type="primary" @click="confirmOne('tip')">提示通知</button>
<button type="primary" @click="confirmTwo('success')">成功通知</button>
<button type="primary" @click="confirmThree('warning')">
警告通知
</button>
<button type="primary" @click="confirmFour('error')">错误通知</button>
</view>
</view>
<wo-toast-notice-2 ref="noticeRef" />
</view>
</template>
<script setup>
import { ref } from "vue";
const noticeRef = ref();
const confirmOne = (type) => {
noticeRef.value.showToast({
type: type,
title: "提示通知",
content: '这是一条提示通知的内容,<a href="#">contact form</a>。',
});
};
const confirmTwo = (type) => {
noticeRef.value.showToast({
type: type,
title: "成功通知",
content: "这是一条成功通知的内容。",
});
};
const confirmThree = (type) => {
noticeRef.value.showToast({
type: type,
title: "警告通知",
content: "这是一条警告通知的内容。",
});
};
const confirmFour = (type) => {
noticeRef.value.showToast({
type: type,
title: "错误通知",
content: "这是一条错误通知的内容。",
});
};
</script>
<style scoped>
.h1 {
font-size: 1em;
text-align: center;
padding: 1em 0;
}
.flex-center {
display: flex;
justify-content: center;
align-items: center;
}
.tip-popup {
width: 560rpx;
height: max-content;
border-radius: 20rpx;
background: #fff;
}
.tip {
color: #333;
font-size: 28rpx;
font-weight: 600;
}
</style>

收藏人数:
下载插件并导入HBuilderX
下载示例项目ZIP
赞赏(0)
下载 548
赞赏 2
下载 11683527
赞赏 1908
赞赏
京公网安备:11010802035340号